This article outlines the known limitations that apply when connecting Salesforce to Streamline. These limitations fall into two main categories:
- Data Source Connection
- Streamline for Salesforce App
1. Data Source Connection
When you connect Salesforce as a data source to Streamline, Salesforce applies a platform-level limitation on how many times each user can authorize external apps.
Salesforce Connection Limitation
Salesforce enforces a platform limitation (based on its Connected App framework) that affects how many times a user can connect through the same integration.
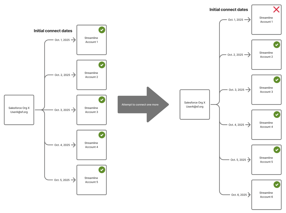
- Each Salesforce user can only have up to five active connections to an external system like Streamline.
- This means that a Salesforce account can only connect to Streamline accounts up to five times using the Salesforce data source connection. The connection can be for the same or different Streamline accounts.
- If you attempt to connect more than five times, Salesforce will revoke the oldest authorization token, which means the data source will no longer be able to connect until you re-authorize it.
- These warnings are displayed both:
- In Streamline, during the Data Connection step.
- In Salesforce, when you attempt to authorize a new connection.
For more details, see Salesforce Help article.
2. Streamline for Salesforce App
The Streamline for Salesforce managed package allows Salesforce users to connect their Salesforce accounts to Streamline users for enhanced workflow functionality. However, there are several important limitations to understand.
Single Salesforce Org to Streamline Account
- Each Salesforce org can only connect to one Streamline account.
- Although each Salesforce user establishes an individual connection, all user connections within the same org are limited to connecting to users in the same Streamline account.
- If a user (or any other user in the same org) attempts to connect to a user in a different Streamline account:
- The app will display a message indicating that the Salesforce org is already connected to a specific Streamline account.
- The message includes the Streamline account ID for clarity.
- To change the connection, the easiest option would be to uninstall the Streamline app and reinstall it. However, if you don’t wish to uninstall, you would need to reach out to Streamline Support.
User Account Switching within the Same Streamline Account
- If a Salesforce user connects to a Streamline account using one Streamline user profile, disconnects, and then reconnects using a different Streamline user profile within the same Streamline account, Streamline will:
- Automatically disconnect the original connection, and
- Use the new user’s credentials for the connection.
- Example:
- User A connects Salesforce to Streamline.
- Later, User A disconnects.
- Then, User B (from the same company account) connects instead.
- Streamline will:
- End User A’s session.
- Reconnect Salesforce using User B’s credentials.
- Apply User B’s access level, data visibility, and permissions.
Note: With this new connection, the Salesforce user’s permissions, access to projects, and visibility will be reflected in those of the new Streamline user account.
Comments
0 comments
Article is closed for comments.